Texas Instruments DLPLCR99EVM Evaluation Module
Texas Instruments DLPLCR99EVM Evaluation Module features the 0.99" 4K Type-A DMD with 4096 x 2176 micromirrors and a 5.4µm pitch. The DLP991U DMD delivers ~8.9M pixels at a high resolution with a large exposure area. The TI DLPLCR99EVM Evaluation Module, paired with the DLP991U DMD, allows users to achieve fast pattern rates at various bit depths and exposure times as required for industrial applications.Features
- DLP991UFLV DMD has 4096 x 2176 mirrors with a 5.4µm pitch
- Supports 400nm to 700nm with 1-bit pattern rates up to 12,390Hz
- DMD board has mounting holes for convenient mounting
Applications
- Lithography applications
- Direct imaging
- Flat panel display
- Printed circuit board manufacturing
- High-speed imaging and display
- 3D imaging
- Augmented reality and information overlay
- Industrial
- 3D printing
- 3D scanners for machine vision
- Quality control
Layout
Hardware Components
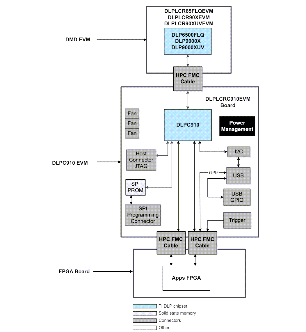
Block Diagram
Opublikowano: 2024-04-19
| Zaktualizowano: 2024-05-13
